Concepts:
Design and Implementation Mechanisms
Topics
A design mechanism
is a refinement of a corresponding analysis
mechanism (see also Concepts: Analysis
Mechanisms). A design mechanism adds concrete detail to the conceptual
analysis mechanism, but stops short of requiring particular technology - for
example, a particular vendor's implementation of, say, an object-oriented
database management system. As with analysis mechanisms, a design mechanism may
instantiate one or more patterns, in this case architectural
or design patterns.
Similarly, an implementation
mechanism is a refinement of a corresponding design mechanism, using,
for example, a particular programming language and other implementation
technology (such as a particular vendor's middleware product). An implementation
mechanism may instantiate one or more idioms
or implementation patterns.
Consider the analysis mechanism for Persistency:
- There might be a need for many (2,000) small objects (200 bytes each) to
be stored for a few seconds, with no need for survival.
- There might be a need for several very large objects to be stored
permanently on disk for several months, never updated, but with
sophisticated means of retrieval.
These objects will require different support for
persistency; the following characteristics of design mechanisms for persistency
support might be identified:
- In-memory storage; characteristics: for up to 1 Mb total
(size x volume); very fast access for read, write, update.
- Flash card; characteristics: for up to 8 Mb; slow update
and write access; moderate read access.
- Binary file; characteristics: for 100 Kb to 200 Mb; slow
update; slow read and write access.
- Database Management System (DBMS); characteristics: for
100 Kb and upwards (with essentially no upper limit); even slower update,
read and write access.
Note that these speeds are only rated 'slow' relative to in-memory
storage. Obviously, in some environments, the use of caching can improve
apparent access times.

Initially, the mapping between design mechanisms and implementation
mechanisms is likely to be less than optimal but it will get the project
running, identify yet-unseen risks, and trigger further investigations and
evaluations. As the project continues and gains more knowledge, the mapping
needs to be refined.
Proceed iteratively to refine the mapping between design and implementation
mechanisms, eliminating redundant paths, working both "top-down" and
"bottom-up."
Working Top-Down. When working "top-down," new and
refined use-case realizations will put new requirements on the needed design
mechanisms via the analysis mechanisms needed. Such new requirements might
uncover additional characteristics of a design mechanism, forcing a split
between mechanisms. There is also a compromise between the system's complexity
and its performance:
- Too many different design mechanisms make the system too complex.
- Too few design mechanisms can create performance issues for some
implementation mechanisms that stretch the limits of the reasonable ranges
of their characteristics values.
Working Bottom-Up. When working "bottom-up,"
investigating the available implementation mechanisms, you might find products
that satisfy several design mechanisms at once, but force some adaptation or
repartitioning of your design mechanisms. You want to minimize the number of
implementation mechanisms you use, but too few of them can also lead to
performance issues.
Once you decide to use a DBMS to store objects of class A, you might be
tempted to use it to store all objects in the system. This could prove very
inefficient, or very cumbersome. Not all objects which require persistency need
to be stored in the DBMS. Some objects may be persistent but may be frequently
accessed by the application, and only infrequently accessed by other
applications. A hybrid strategy in which the object is read from the DBMS into
memory and periodically synchronized may be the best approach.
Example
A flight can be stored in memory for fast access, and in a
DBMS for long term persistency; this however triggers a need for a mechanism to
synchronize both.
It is not uncommon to have more than one design mechanisms associated with a
client class as a compromise between different characteristics.
Because implementation mechanisms often come in bundles in off-the-shelf
components (operating systems and middleware products) some optimization based
on cost, or impedance mismatch, or uniformity of style needs to occur. Also,
mechanisms often are inter-dependent, making clear separation of services into
design mechanisms difficult.
Examples
Refinement continues over the whole elaboration phase, and is always a
compromise between:
- An exact 'fit' with the requirements of the clients of the design
mechanism, in terms of the expected characteristics.
- The cost and complexity of having too many different implementation
mechanisms to acquire and integrate.
The overall goal is always to have a simple clean set of mechanisms that give
conceptual integrity, simplicity and elegance to a large system.
The Persistence design mechanisms can be mapped to
implementation mechanisms as follows:

A possible mapping between analysis mechanisms and design mechanisms. Dotted
arrows mean "is specialized by," implying that the characteristics of
the design mechanisms are inherited from the analysis mechanisms but that they
will be specialized and refined.
Once you have finished optimizing the mechanisms, the following mappings
exist:

The design decisions for a client class in terms of
mappings between mechanisms; the Flight class needs two forms of persistency:
in-memory storage implemented by a ready-made library routine, and in a
database implemented with an off-the-shelf ObjectStorage product.
The map must be navigable in both directions, so that it is easy to determine
client classes when changing implementation mechanisms.
Design mechanisms, and details regarding their use, are documented in the Artifact:
Design Guidelines. The relationship (or mapping) of analysis mechanisms
to design mechanisms to implementation mechanisms, and the associated rationale
for these choices, is documented in the Artifact:
Software Architecture Document.
As with analysis mechanisms, design mechanisms can be modeled using a collaboration,
which may instantiate one or more architectural
or design patterns.
Example: A Persistency Mechanism
This example uses an instance of a pattern for RDBMS-based persistency drawn
from JDBC™
(Java Data Base Connectivity). Although we present the design here,
JDBC does supply actual code for some of the classes, so it is a short step from
what is presented here to an implementation mechanism.
The figure Static View: JDBC shows the classes (strictly, the classifier
roles) in the collaboration.
Static View: JDBC
The yellow-filled classes are the ones which were supplied, the
others (myDBClass etc.) were bound by the designer to create the mechanism.
In JDBC, a client will work with a DBClass
to read and write persistent data. The DBClass is responsible for accessing the
JDBC database using the DriverManager class. Once a database Connection
is opened, the DBClass can then create SQL statements that will be sent to the
underlying RDBMS and executed using the Statement class. The Statement
class is what “talks” to the database. The result of the SQL query is
returned in a ResultSet object.
The DBClass class is responsible for
making another class instance persistent. It understands the OO-to-RDBMS mapping
and has the behavior to interface with the RDBMS. The DBClass flattens the
object, writes it to the RDBMS and reads the object data
from the RDBMS and builds the object. Every class that is persistent will
have a corresponding DBClass.
The PersistentClassList is used to return
a set of persistent objects as a result of a database query (e.g., DBClass.read()).
We now present a series of dynamic views, to show
how the mechanism actually works.
JDBC: Initialize
Initialization must occur before any persistent class can be
accessed.
To initialize the connection to the database, the DBClass must
load the appropriate driver by calling the DriverManager getConnection()
operation with a URL, user, and password.
The operation getConnection() attempts to establish a
connection to the given database URL. The DriverManager attempts to select an
appropriate driver from the set of registered JDBC drivers.
Parameters:
url: A database url of the form
jdbc:subprotocol:subname. This URL is used to locate the actual database server
and is not Web-related in this instance.
user: The database user on whose behalf the Connection
is being made
pass: The user's password
Returns:
a Connection to the URL.
JDBC: Create
To create a new class, the persistency client
asks the DBClass to create the new class. The DBClass creates a new instance of
PersistentClass with default values. The DBClass then creates a new Statement
using the Connection class createStatement() operation. The Statement is
executed and the data is inserted into the database.
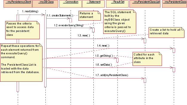
JDBC: Read
To read a persistent class, the persistency client asks the
DBClass to read. The DBClass creates a new Statement using the Connection class
createStatement() operation. The Statement is executed and the data is returned
in a ResultSet object. The DBClass then creates a new instance of the
PersistentClass and populates it with the retrieved data. The data is returned
in a collection object, an instance of the PersistentClassList class.
Note: The string passed to executeQuery() is not necessarily
exactly the same string as the one passed into the read(). The DBClass will
build the SQL query to retrieve the persistent data from the database, using the
criteria passed into the read(). This is because we do not want the client of
the DBClass to need the knowledge of the internals of the database to create a
valid query. This knowledge is encapsulated within DBClass.
JDBC: Update
To update a class, the persistency client asks the DBClass to
update. The DBClass retrieves the data from the given PersistentClass object,
and creates a new Statement using the Connection class createStatement()
operation. Once the Statement is built the update is executed and the database
is updated with the new data from the class.
Remember: It is the job of the DBClass to "flatten"
the PersistentClass and write it to the database. That is why is must be
retrieved from the given PersistentClass before creating the SQL Statement.
Note: In the above mechanism, the PersistentClass must provide
access routines for all persistent data so that DBClass can access them. This
provides external access to certain persistent attributes that would have
otherwise have been private. This is a price you have to pay to pull the
persistence knowledge out of the class that encapsulates the data.
JDBC: Delete
To delete a class, the persistency client asks
the DBClass to delete the PersistentClass. The DBClass creates a new Statement
using the Connection class createStatement() operation. The Statement is
executed and the data is removed from the database.
In the implementation of this design, some decisions would be
made about the mapping of DBClass to the persistent classes, e.g. having one
DBClass per persistent class and allocating them to appropriate packages.
These packages will have a dependency on the supplied java.sql (see JDBC™
API Documentation) package which contains the supporting classes
DriverManager, Connection, Statement and ResultSet.
Copyright
© 1987 - 2001 Rational Software Corporation
|